top of page

System SFA B2B dla efektywnej sprzedaży w terenie

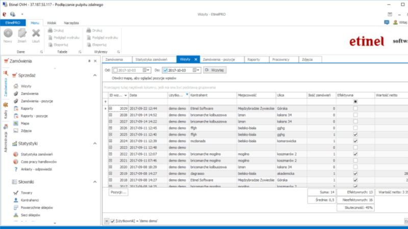
Zamówienia pod kontrolą – handlowiec, dostawca / dystrybutor, lokal

Z24 (znany od lat jako Zamawiaj24) to platforma B2B dla firm i zespołów sprzedaży, które chcą mieć porządek w zamówieniach i realną kontrolę nad pracą handlowców.


Handlowcy składają zamówienia w aplikacji mobilnej offline, a po synchronizacji trafiają one automatycznie do dystrybutorów lub bezpośrednio do Twojego systemu sprzedażowego poprzez API.


Managerowie i właściciele mają podgląd wizyt, aktywności oraz realizacji planów — bez ręcznego raportowania i chaosu w danych.

Pracownica prezentująca system SFA B2B na telefonie w sklepie.

Jak Z24 wspiera Twoich handlowców w terenie

01

02

03

04

Zamówienie

Synchronizacja

Dystrybucja

Kontrola na żywo

Handlowcy zbierają zamówienia bezpośrednio w aplikacji mobilnej Z24, która działa w offline.

Pobrane dane są synchronizowane z platformą w chmurze za pomocą jednego kliknięcia.

Zamówienia są błyskawicznie przesyłane do dystrybutorów lub systemów ERP przez API, e-mail lub portale B2B.

Menedżerowie śledzą wyniki zespołu, trasy GPS oraz analitykę sprzedaży za pomocą centralnego panelu zarządzania.

Potężne narzędzia dla Twojego zespołu

Z24 dostarcza narzędzia niezbędne do wyeliminowania pracy ręcznej i uzyskania pełnej kontroli nad procesem sprzedaży.

Sprzedaż mobilna

Pracuj wszędzie dzięki pełnej funkcjonalności offline. Handlowcy zbierają zamówienia bez internetu i synchronizują je z chmurą po odzyskaniu połączenia sieciowego.

Portal zamówieniowy

Daj hurtowniom i kontrahentom dostęp do platformy samoobsługowej 24/7, by mogli sami składać zamówienia w dowolnym momencie.

Automatyzacja

Wyeliminuj błędy ręcznego wprowadzania danych. Zamówienia trafiają do systemów ERP przez szybkie API lub zaplanowane raporty wysyłane mailowo.

Integracje ERP

Zintegruj Z24 z całym swoim ekosystemem biznesowym. Zapewniamy płynną łączność z Baselinkerem, Zapierem oraz systemami ERP — zarówno tymi po stronie producenta, jak i lokalnych dystrybutorów, gwarantując spójny obieg danych w każdym kanale.

GPS i trasy wizyt

Optymalizuj trasy po drogach i monitoruj GPS. Zyskaj analizę opłacalności wizyt pod kątem wygenerowanych zamówień.

Analityka

Analizuj wyniki sprzedaży i monitoring OSA i facingi. System wspiera nowoczesny kanał sprzedaży, gdzie handlowcy zamiast zbierać zamówienia, weryfikują standardy i ekspozycję w sieciach. Przekuj dane z półek w konkretną przewagę rynkową Twojej marki.

1M +

Zamówień

5K +

AKTYWNOŚCI DZIENNIE

50 +

Integracji

18 +

Lat doświadczenia

Efektywność szyta na miarę różnych modeli biznesowych B2B

01 / PRODUCENCI

Automatyczna dystrybucja zamówień

02 / IMPORTERZY

Kontrola sprzedaży i kanałów

03 / HURTOWNIE

Zamówienia bez ręcznego wprowadzania

04 / HANDLOWCY

Mobilna sprzedaż i praca offline

Wskaźniki

Mierzalne efekty dla Twojego biznesu

10x mniej

Redukcja pracy ręcznej. Automatyzujemy powtarzalne wpisywanie danych, pozwalając zespołowi skupić się na sprzedaży.

100% wglądu

Pełna kontrola nad pracą przedstawicieli handlowych. Monitoruj wizyty, plany handlowców i statusy zamówień w czasie rzeczywistym bez zakłóceń.

0 utraconych

Gwarancja rzetelności. Mobilna aplikacja działa offline, zapewniając rejestrację każdego zamówienia i automatyczne przekazywane do dystrybutora przez API lub do ERP.

90% szybciej

Przyspieszenie realizacji zamówień. Integracje API usuwają wąskie gardła między sprzedażą w terenie a realizacją.

Analityka AI dla lepszej sprzedaży

Zyskaj całkowitą widoczność ekosystemu sprzedaży. Z24 wykorzystuje inteligentną analitykę do śledzenia wyników i dostarczania wniosków, które stymulują wzrost w całej sieci dystrybucji.

System sfa b2b na monitorze z pulpitem sprzedaży i celami.

Elastyczne plany dla Twojego rozwoju

Wybierz poziom automatyzacji dopasowany do wielkości Twojego zespołu. Wszystkie plany zawierają wsparcie techniczne i kopie zapasowe.

Start

49 zł

użytkownik / miesiąc

Dla pojedynczych handlowców, którzy chcą szybko składać i wysyłać zamówienia do dystrybutorów — bez zbędnej komplikacji.

  • Aplikacja mobilna

  • Zarządzanie zamówieniami

  • Dystrybucja zamówień (email)

  • Podstawowe raporty sprzedaży

Standard

89 zł

użytkownik / miesiąc

Dla zespołów handlowych, które chcą organizować pracę przedstawicieli, kontrolować wizyty i rozwijać sprzedaż.

Wszystko z planu Start oraz:

  • Wizyty handlowe

  • Notatki, zdjęcia, ankiety, geolokalizacja

  • Dystrybucja zamówień (API i email)

  • Integracja API ERP (pobieranie zamówień)

  • Portal Samoobsługowy B2B (10 kont / użytkownika)

  • Konta przedstawicieli zewnętrznych (50% ceny licencji użytkownika)

Ten plan wymaga co najmniej 1 konta administratora.

Premium

119 zł

użytkownik / miesiąc

Dla firm, które chcą mierzyć, analizować i aktywnie zarządzać sprzedażą – z gwarantowanym wsparciem.

Wszystko z planu Standard oraz:

  • Rozszerzona analityka (OSA, facingi, własne raporty)

  • Analiza zdjęć półek AI

  • Optymalizacja tras

  • Pełna integracja API ERP

  • Portal Samoobsługowy B2B (50 kont / użytkownika)

  • Konta managerów

  • Wsparcie premium (najwyższy priorytet)

Ten plan wymaga co najmniej 1 konta administratora.

Podane ceny są cenami netto i nie zawierają podatku VAT.

Pytania i odpowiedzi (FAQ)

FAQ

Opinie

Co mówią nasi klienci

Firma Etinel to jeden z najlepszych dostawców systemów mobilnych w kraju.

Dyr. Operacyjny Aga-Holtex

W codziennej pracy korzystamy z programu Zamawiaj24, który sprostał naszym stale rosnącym wymaganiom.

Prezes Zarządu Italmex

System przyśpiesza przesyłanie zamówień  oraz pozwala w pełni kontrolować zespół handlowców.

Dyr. Handlowy Egmont Polska

Zamawiaj24 to stabilny i pewny system, który usprawnia pracę handlowców i daje kontrolę nad ich działaniami.

Dyr. Sprzedaży Święcicki Zdrój

Zamówienia, dystrybucja i kontrola sprzedaży w jednym systemie

Zbieraj zamówienia od handlowców i klientów, automatycznie przekazuj je do dystrybutorów i ERP oraz kontroluj wyniki w czasie rzeczywistym.

ZBIERANIE ZAMÓWIEŃ MOBILNIE • PRACA OFFLINE • SYNCHRONIZACJA JEDNYM KLIKNIĘCIEM • AUTOMATYCZNE PRZEKAZYWANIE DO DYSTRYBUTORA • INTEGRACJA Z ERP I API • KONTROLA PRACY HANDLOWCÓW • MONITORING GPS I WIZYT • ANALIZA SPRZEDAŻY W CZASIE RZECZYWISTYM

Umów prezentację Z24

Zobacz, jak Z24 usprawnia pracę handlowców i zamówienia B2B. Pokażemy system na przykładzie Twojej firmy.
Możesz również zadzwonić do nas na numer +48 33 300 33 30.

Prosimy o wypełnienie wszystkich wymaganych pól poniżej.

bottom of page